Media Bar Login & Logout (NICE inContact)

Media Bar Login & Logout (NICE inContact)


 

Integration Specific 

The information in this article pertains to NICE inContact & Harmony Integrations only.

 



Media Bar Login




  • The username is in the email format.
  • Password is not necessary for agent login. 
  • Media Bar does not show the password box.

Recommended steps to log in:

  • Login to the MAX.
  • Choose "Integrated Softphone" as Voice Connection.
  • Select the "Remember Me" check box. 
  • Connect the Agent Leg.
  • Login to the Media Bar.
  • Then changes the status to Available to receive Interactions.

NOTE:

  • It is okay to log in to Media Bar first and then MAX. Sync between Harmony Media Bar and MAX is made simple.



  • Easy synchronization
  • The agent is already logged in to the MAX and handling a phone call, then if he logs into the media bar, Media Bar will show the current interaction. The agent is handling a phone call in the Media Bar, and he accidentally closes the browser or logout from the Media Bar, He can still continue the call from MAX and he can log back into the Media Bar to continue the phone call.

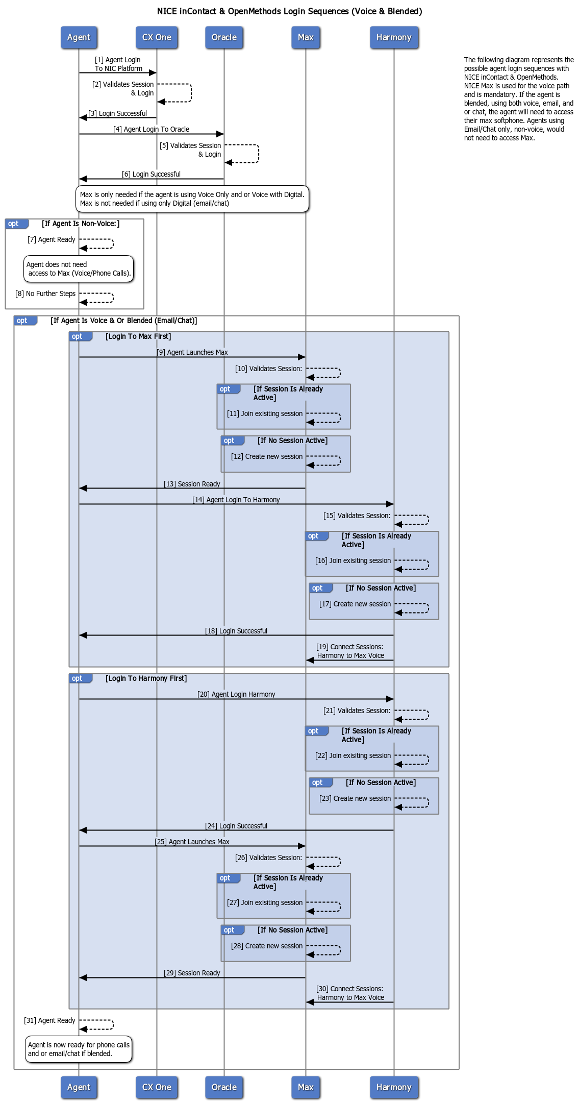
Login Sequence Diagram

For a quick view at how session are created, please view the following diagram.



Agent Leg Connect

Auto-Accept & Agent Leg

Auto-Accept is setting within the MAX NICE inContact. For more information on the setting please visit here.

If the "Auto-Accept" is disabled/off.  Before or After Login into the Media Bar, the Agent has to log in to the MAX and connect the Agent Leg. (Please follow the information in the Agent Leg Connect section below.)

For Agents with "Auto-Accept" Enabled/On - Please skip the Agent Leg Connect section. Calls will automatically connect the media bar connection.

  • The agent cannot 'Connect the Agent Leg' from the Media Bar. Currently, it is not supported.
  • After the Media Bar login, if the Media Bar shows the INACTIVE status in the AGENT LEG section, then the agent has to Connect to the Agent Leg from the MAX as shown in the MAX screenshot.

  • If the Agent's leg is not connected, and agent status is available, InContact routes the contacts (Interactions) to the Agent. Media Bar will show the popup as a 'Connecting Agent Leg'  message, the agent has to click the "Accept" button in the MAX to handle the phone call.



  • Once AGENT LEG is connected. Media Bar shows an ACTIVE label in the Agent Leg section and Disconnect button.



Agent Leg Disconnect

Agent Leg - Connected StatusAgent Leg - Connected Status

The agent can disconnect the Agent Leg from the Media Bar by clicking the Disconnect button located in the AGENT LEG section.




Media Bar Logout

  • When an agent logs out from the Media Bar, MAX will also be logged out automatically. Not vice versa.
  • If the agent is handling an Interaction, and log out from the Media Bar, MAX will stay as it is.
  • However, It is not recommended to log out from the Media Bar while handling an interaction. 
  • Complete the Interaction and the logout if the agent finishes shift for that day.

    Still can’t find an answer?
      • Related Articles

      • NICE inContact Integration Feature Set

        Integration Feature Set & Supportability. The following features are supported with the NICE inContact & OpenMethods Integration on both Central and Userhub environments unless otherwise noted. Use Case Supported Features Additional Information Agent ...
      • Media Digital Interactions (NICE inContact)

        Integration Specific The information in this article pertains to NICE inContact & Harmony Integrations only. Chat Interaction Chat Interaction arrives at the Media Bar Complete Chat Interaction When the new incoming chat arrives at the Media Bar, ...
      • Media Bar After Call Work & Dispositions (NICE inContact)

        Integration Specific Feature This feature only applies to Harmony and NICE inContact integrations. After Call Work (Post Contact) Disposition Enable/Editable/Required - all must be false in the Config Server. Unavailable Reason Codes which are ...
      • Known Issue: Media Bar (Chrome Network Throttling)

        Known Issue - Browser Throttling By limiting their usage to conserve memory and power, modern browsers may impact the performance of the OpenMethods product and its features. Our team will closely monitor any adverse effects resulting from updated ...
      • Media Bar EOL

        Impacts All Oracle OpenMethods Integrations The information covered in the article below is only applicable for Oracle integrations. EOL Announcement: Media Bar Client OpenMethods announces End-of-Life (EOL) of the Media Bar Client. The milestone ...